Deploy de Imagens Docker para Oracle Container Registry: Do Zero ao Push
Imagine que você desenvolveu uma aplicação, empacotou tudo certinho em um container Docker e agora precisa colocar essa imagem em algum lugar seguro, acessível e confiável. Deixar a imagem só na sua máquina é como guardar o único backup de um projeto no desktop — funciona até o dia que não funciona mais.
É aí que entra o Container Registry. E se a sua infraestrutura já roda na Oracle Cloud, usar o Oracle Container Registry (OCIR) é o caminho natural. Neste artigo, você vai aprender desde os conceitos básicos até o push da sua primeira imagem, passando por boas práticas de versionamento que vão te poupar dores de cabeça lá na frente.
Sem rodeios: ao final deste artigo, você vai ter uma imagem Docker rodando no registry da OCI, pronta para ser consumida por qualquer serviço — seja um Docker Compose, um cluster Kubernetes ou uma pipeline de CI/CD.
O Que é um Container Registry?
Um Container Registry é, na essência, um repositório centralizado para armazenar e distribuir imagens Docker. Pense nele como um “Git para containers” — você faz push de imagens, versiona, controla acesso e faz pull de qualquer lugar.
Docker Hub vs Registries Privados
O Docker Hub é o registry público mais conhecido. Funciona bem para imagens open-source e projetos pessoais, mas tem limitações sérias para uso corporativo:
- ❌ Imagens públicas por padrão (na versão gratuita)
- ❌ Rate limits que podem travar sua pipeline no pior momento
- ❌ Sem controle granular de acesso
- ❌ Sem integração nativa com sua cloud
Um registry privado resolve tudo isso:
- ✅ Imagens acessíveis apenas para quem você autorizar
- ✅ Sem limites de pull que atrapalhem deploys
- ✅ Controle de acesso via IAM da própria cloud
- ✅ Proximidade física dos servidores que vão consumir as imagens
Quando Usar um Registry Privado?
A resposta curta: sempre que sua aplicação for para produção. Se você está construindo algo que vai rodar em servidores, que tem dados sensíveis no build ou que faz parte de uma pipeline automatizada, um registry privado não é luxo — é necessidade.
Oracle Container Registry (OCIR)
O OCIR é o serviço de Container Registry nativo da Oracle Cloud Infrastructure. Ele se integra diretamente com o ecossistema OCI, o que significa que suas imagens ficam no mesmo “teto” que seus servidores, bancos de dados e redes.
Vantagens do OCIR
- 🔒 Segurança integrada: controle de acesso via políticas IAM da OCI
- 🌎 Regionalizado: imagens armazenadas na região que você escolher (São Paulo, por exemplo)
- ⚡ Baixa latência: pull rápido quando seus serviços OCI consomem as imagens
- 💰 Custo: incluído no Free Tier da OCI para uso básico
- 🔗 Integração nativa: funciona direto com OKE (Kubernetes), Functions e Container Instances
Integração com Outros Serviços OCI
O OCIR não vive isolado. Ele se conecta naturalmente com:
- OKE (Oracle Kubernetes Engine): seus pods puxam imagens direto do OCIR
- Container Instances: execução serverless de containers usando imagens do registry
- DevOps Service: pipelines de CI/CD que fazem build e push automaticamente
- Functions: deploy de funções serverless a partir de imagens Docker
Pré-requisitos
Antes de colocar a mão na massa, garanta que você tem:
- 🐳 Docker instalado e funcionando na sua máquina
- ☁️ Conta ativa na OCI (o Free Tier já serve)
- 👤 Usuário com permissões adequadas (vamos configurar isso)
- 📝 Conhecimento básico de Docker (build, tag, run)
Se você já sabe fazer docker build e docker run, está pronto.
Configuração Passo a Passo
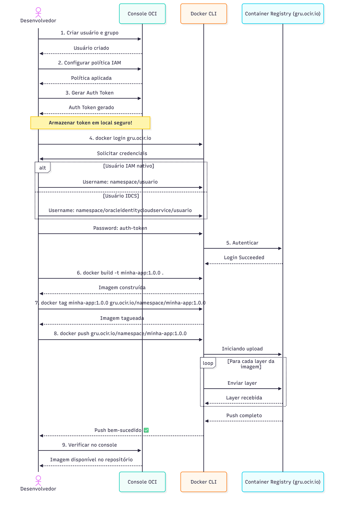
1️⃣ Criar Usuário e Configurar Permissões IAM
Primeiro, o usuário que vai fazer o push precisa existir e ter as permissões corretas na OCI.
Navegação no console:
- Acesse o console da OCI
- Vá em Identity & Security > Users
- Crie ou selecione o usuário que fará o push
Políticas IAM necessárias:
O administrador da tenancy precisa criar uma política que permita o acesso ao registry. Existem dois níveis:
1
2
# Acesso completo (push e pull)
Allow group <nome-grupo> to manage repos in tenancy
1
2
# Acesso restrito (apenas push)
Allow group <nome-grupo> to use repos in tenancy where request.permission='REPOSITORY_PUSH'
Para usuários que vêm do Oracle Identity Cloud Service (IDCS), o formato muda:
1
Allow group 'OracleIdentityCloudService'/<nome-grupo> to manage repos in tenancy
💡 Dica prática: crie um grupo específico para CI/CD (ex:
container-pushers) e adicione apenas os usuários ou service accounts que realmente precisam fazer push. Princípio do menor privilégio sempre.
2️⃣ Gerar Auth Token
O Auth Token é a “senha” que o Docker vai usar para se autenticar no registry. Ele substitui a senha do usuário OCI.
Passo a passo:
- No console OCI, vá em Identity & Security > Users
- Selecione o usuário desejado
- No menu lateral esquerdo, clique em Auth Tokens
- Clique em Generate Token
- Dê uma descrição (ex: “Docker Registry Push”)
- Copie o token imediatamente — ele será exibido apenas uma vez
⚠️ Atenção: se você perder o token, não tem como recuperar. Vai precisar gerar outro. Guarde em um gerenciador de senhas ou em um vault seguro.
3️⃣ Autenticação no Registry
Com o token em mãos, hora de fazer login. O endpoint do registry segue o padrão <region-key>.ocir.io. Para São Paulo:
1
docker login gru.ocir.io
Ou usando o nome completo da região:
1
docker login sa-saopaulo-1.ocir.io
Credenciais que serão solicitadas:
O formato do username depende do tipo de usuário:
1
2
3
4
5
6
7
# Usuário IAM nativo
Username: <namespace-tenancy>/<nome-usuario>
Password: <auth-token>
# Exemplo:
Username: meunamespace/joao.silva
Password: abc123...token...xyz
1
2
3
4
5
6
7
# Usuário IDCS (Oracle Identity Cloud Service)
Username: <namespace-tenancy>/oracleidentitycloudservice/<nome-usuario>
Password: <auth-token>
# Exemplo:
Username: meunamespace/oracleidentitycloudservice/joao.silva
Password: abc123...token...xyz
💡 Onde encontrar o namespace da tenancy? No console OCI, clique no ícone do seu perfil (canto superior direito) > Tenancy. O namespace aparece logo no topo.
Se tudo der certo, você verá:
1
Login Succeeded
4️⃣ Preparar e Taguear a Imagem
Antes do push, a imagem precisa ser tagueada com o endereço completo do registry. A anatomia de uma tag do OCIR é:
1
<region-key>.ocir.io/<namespace-tenancy>/<nome-repositorio>:<tag>
Cada parte tem seu papel:
gru.ocir.io: endpoint do registry na região de São Paulo (grué o código da região)namespace-tenancy: identificador único da sua tenancynome-repositorio: nome que você escolhe para o repositório (pode ter/para organizar)tag: versão da imagem
Exemplos práticos:
1
2
3
4
5
6
7
8
# Tag simples
docker tag minha-app:latest gru.ocir.io/meunamespace/minha-app:1.0.0
# Organizando por projeto
docker tag minha-app:latest gru.ocir.io/meunamespace/projeto-x/api:1.0.0
# Tag com SHA do commit (ótimo para rastreabilidade)
docker tag minha-app:latest gru.ocir.io/meunamespace/minha-app:a1b2c3d
5️⃣ Push da Imagem
Agora o momento da verdade — enviar a imagem para o registry:
1
docker push gru.ocir.io/meunamespace/minha-app:1.0.0
O Docker vai enviar cada layer da imagem separadamente. Algo assim aparece no terminal:
1
2
3
4
5
The push refers to repository [gru.ocir.io/meunamespace/minha-app]
5f70bf18a086: Pushed
a3ed95caeb02: Pushed
8d3ac3489996: Pushed
1.0.0: digest: sha256:abc123... size: 1234
💡 Por que layers? Imagens Docker são compostas por camadas. Se duas imagens compartilham a mesma base (ex:
mcr.microsoft.com/dotnet/aspnet:9.0), as layers em comum são enviadas uma única vez. Isso economiza tempo e banda — especialmente quando você está fazendo deploys frequentes.
O tempo de push depende do tamanho da imagem e da sua conexão. Uma imagem .NET típica de ~200MB leva algo entre 1 e 5 minutos.
6️⃣ Verificação
Depois do push, confirme que a imagem chegou:
- No console OCI, vá em Developer Services > Container Registry
- Selecione a região correta (São Paulo)
- Procure seu repositório na lista
- Clique nele para ver as tags disponíveis
Se a imagem aparece lá com a tag correta, missão cumprida.
Boas Práticas de Versionamento de Imagens
Taguear imagens corretamente é uma daquelas coisas que parece detalhe, mas separa um ambiente organizado de um caos total. Vamos às práticas que funcionam no mundo real.
Estratégias de Tags
❌ O que evitar:
1
2
# Usar apenas "latest" — um convite para problemas
docker tag minha-app:latest gru.ocir.io/namespace/minha-app:latest
O latest não significa “última versão estável”. Significa “a última imagem que recebeu essa tag”. Se alguém faz push de uma versão quebrada como latest, todo mundo que fizer pull vai receber o problema. Sem rastreabilidade, sem rollback fácil.
✅ Versionamento Semântico (SemVer):
O padrão MAJOR.MINOR.PATCH dá clareza sobre o que mudou:
- MAJOR (1.0.0 → 2.0.0): mudanças que quebram compatibilidade
- MINOR (1.0.0 → 1.1.0): novas funcionalidades, sem quebrar nada
- PATCH (1.0.0 → 1.0.1): correções de bugs
✅ Tags com SHA do commit:
1
docker tag minha-app:latest gru.ocir.io/namespace/minha-app:a1b2c3d
Perfeito para rastreabilidade. Se algo der errado em produção, você sabe exatamente qual commit gerou aquela imagem.
✅ Tags com ambiente:
1
2
docker tag minha-app:latest gru.ocir.io/namespace/minha-app:staging
docker tag minha-app:latest gru.ocir.io/namespace/minha-app:prod
✅ Tags com data (quando relevante):
1
docker tag minha-app:latest gru.ocir.io/namespace/minha-app:2026-02-16
Multi-Tag: A Estratégia Completa
Na prática, a melhor abordagem é aplicar múltiplas tags na mesma imagem:
1
2
3
4
5
# Uma imagem, quatro tags — cada uma com seu propósito
docker tag minha-app:latest gru.ocir.io/namespace/minha-app:1.0.0
docker tag minha-app:latest gru.ocir.io/namespace/minha-app:1.0
docker tag minha-app:latest gru.ocir.io/namespace/minha-app:latest
docker tag minha-app:latest gru.ocir.io/namespace/minha-app:a1b2c3d
1.0.0: versão exata, imutável — usada em produção1.0: aponta para o último patch da minor — útil para staginglatest: última versão disponível — só para desenvolvimentoa1b2c3d: SHA do commit — rastreabilidade total
Tags Imutáveis vs Mutáveis
| Tipo | Exemplo | Comportamento | Uso |
|---|---|---|---|
| Imutável | 1.0.0, a1b2c3d |
Nunca muda. Sempre aponta para a mesma imagem | Produção, rollback |
| Mutável | latest, staging, 1.0 |
Pode ser reatribuída a uma nova imagem | Desenvolvimento, staging |
Regra de ouro: em produção, sempre use tags imutáveis. Você precisa ter certeza de que um kubectl rollout undo vai voltar exatamente para a versão anterior, sem surpresas.
Fluxo Completo

Utilizando a Imagem
Depois que a imagem está no registry, qualquer serviço autenticado pode consumi-la.
Pull da Imagem
Qualquer máquina que precise da imagem deve primeiro fazer login no registry (mesmo processo do passo 3) e depois:
1
docker pull gru.ocir.io/meunamespace/minha-app:1.0.0
Uso em Docker Compose
1
2
3
4
5
6
7
8
9
10
# docker-compose.yml
version: '3.8'
services:
api:
image: gru.ocir.io/meunamespace/minha-app:1.0.0
ports:
- "8080:8080"
environment:
- ASPNETCORE_ENVIRONMENT=Production
restart: unless-stopped
💡 Nota: para que o
docker compose upfuncione, a máquina precisa estar autenticada no registry (docker login gru.ocir.io).
Uso em Kubernetes (OKE)
Para que o Kubernetes consiga puxar imagens de um registry privado, você precisa criar um Image Pull Secret:
1
2
3
4
5
kubectl create secret docker-registry ocir-secret \
--docker-server=gru.ocir.io \
--docker-username='<namespace>/oracleidentitycloudservice/<usuario>' \
--docker-password='<auth-token>' \
--docker-email='<email>'
E referenciar no Deployment:
1
2
3
4
5
6
7
8
9
10
11
12
13
14
15
16
17
18
19
20
21
apiVersion: apps/v1
kind: Deployment
metadata:
name: minha-app
spec:
replicas: 2
selector:
matchLabels:
app: minha-app
template:
metadata:
labels:
app: minha-app
spec:
containers:
- name: api
image: gru.ocir.io/meunamespace/minha-app:1.0.0
ports:
- containerPort: 8080
imagePullSecrets:
- name: ocir-secret
Troubleshooting
Erro de Autenticação
Se o docker login falhar, verifique:
- 🔑 Auth Token correto: copie novamente, sem espaços extras
- 👤 Formato do username:
namespace/usuario(IAM) ounamespace/oracleidentitycloudservice/usuario(IDCS) - ⏰ Token expirado: Auth Tokens não expiram automaticamente, mas podem ser revogados
- 📋 Espaços invisíveis: cuidado ao copiar/colar — editores de texto podem adicionar caracteres invisíveis
Erro de Permissão
1
denied: Anonymous users are only allowed read access on public repos
Isso significa que:
- A política IAM não foi aplicada corretamente
- O usuário não está no grupo certo
- O repositório não existe e o usuário não tem permissão para criá-lo automaticamente
Revise as políticas IAM e confirme que o grupo está correto. Para IDCS, lembre-se do formato 'OracleIdentityCloudService'/<nome-grupo>.
Erro de Conectividade
1
Error response from daemon: Get "https://gru.ocir.io/v2/": dial tcp: lookup gru.ocir.io: no such host
- 🌐 Verifique sua conexão com a internet
- 🔒 Confirme se não há firewall ou proxy bloqueando
gru.ocir.iona porta 443 - 🖥️ Teste com
ping gru.ocir.iooucurl https://gru.ocir.io/v2/
Dicas Avançadas
Limpeza de Imagens Antigas
Com o tempo, o registry acumula imagens que ninguém mais usa. O console da OCI permite excluir tags manualmente, mas o ideal é automatizar:
- Configure políticas de retenção no repositório para remover imagens com mais de X dias
- Em pipelines CI/CD, adicione um step que limpa tags antigas após um deploy bem-sucedido
- Mantenha pelo menos as últimas 5 versões para facilitar rollbacks
Scan de Vulnerabilidades
O OCIR oferece scanning de imagens integrado. Quando habilitado, ele analisa as layers da sua imagem em busca de vulnerabilidades conhecidas (CVEs). Vale a pena ativar, especialmente para imagens que vão para produção.
Integração com CI/CD
Embora este artigo foque no processo manual, tudo o que fizemos aqui pode (e deve) ser automatizado em uma pipeline. Ferramentas como OCI DevOps, Azure DevOps, GitHub Actions e GitLab CI suportam push para o OCIR. O fluxo é o mesmo: login, tag, push — só que executado automaticamente a cada commit ou merge.
Benefícios do OCIR
Para Desenvolvedores
- ✅ Push simples: mesmo workflow do Docker Hub, sem ferramentas extras
- ✅ Versionamento: tags organizadas facilitam rollback
- ✅ Integração local:
docker pullfunciona de qualquer lugar autenticado
Para DevOps/SREs
- ✅ Segurança: controle de acesso via IAM, sem credenciais compartilhadas
- ✅ Automação: integração nativa com pipelines OCI DevOps
- ✅ Observabilidade: logs de acesso e auditoria disponíveis
Para a Organização
- ✅ Conformidade: imagens centralizadas, auditáveis e rastreáveis
- ✅ Custo: incluído na infraestrutura OCI, sem custos adicionais significativos
- ✅ Governança: políticas de retenção e scanning de vulnerabilidades
Conclusão
Deploy de imagens para o Oracle Container Registry não é nenhum bicho de sete cabeças. O processo se resume a: autenticar, taguear e enviar. Três passos que, uma vez entendidos, se tornam parte natural do seu fluxo de trabalho.
Principais takeaways:
- 🐳 Container Registries centralizam e protegem suas imagens
- 🔐 Auth Tokens são a chave de acesso — guarde-os bem
- 🏷️ Tags imutáveis em produção, sempre
- 📋 Versionamento semântico + SHA do commit = rastreabilidade total
- 🔒 Políticas IAM controlam quem pode fazer o quê
- 🧹 Limpeza periódica evita acúmulo de imagens obsoletas
- 🔄 Automatize o processo em pipelines CI/CD o quanto antes
Próximos passos:
- Experimente o fluxo completo com uma imagem simples (um Nginx, por exemplo)
- Configure um pipeline de CI/CD que faça o push automaticamente
- Explore o OKE para orquestrar seus containers na OCI
- Ative o scanning de vulnerabilidades no seu repositório
Referências:
- Oracle Container Registry Documentation
- Docker Documentation - docker push
- OCI IAM Policies
- Semantic Versioning 2.0.0
- OKE - Oracle Kubernetes Engine
Centralizar suas imagens num registry privado é o primeiro passo para um fluxo de deploy maduro. Comece simples, automatize aos poucos e evolua. Seu futuro eu agradece.
Happy Pushing! 🐳🚀